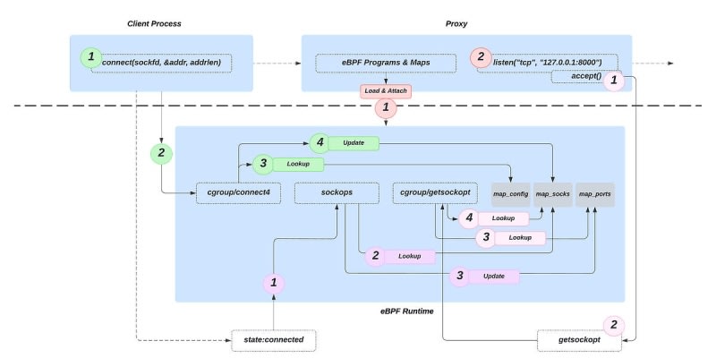
A transparent proxy intercepts and redirects client requests without the need for client-side configuration, making it valuable for network management and security. Implementing this with eBPF and Golang, the post outlines three main eBPF programs for address replacement, source address recording, and forwarding based on original destination information. The performance evaluation indicates minimal impact on latency and CPU load, showcasing eBPF's efficiency for high-performance packet processing.

5m read timeFrom cloudchirp.substack.com
Post cover image
Table of contents
eBPF-accelerated Transparent ProxyCode ExamplePerformance Evaluation

Sort: