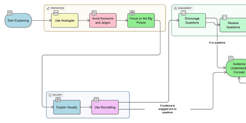
Effective communication with non-technical colleagues is crucial for developer career growth. The Communication Iceberg approach includes general strategies like using analogies, avoiding jargon, visual explanations, storytelling, focusing on big picture concepts, and encouraging questions. Role-specific tips involve emphasizing business impact and metrics for managers, linking technical work to sales goals for sales teams, focusing on end benefits for clients, and using real-world analogies for general audiences. Success requires understanding your audience's background and tailoring technical explanations to their specific goals and perspectives.

Sort: