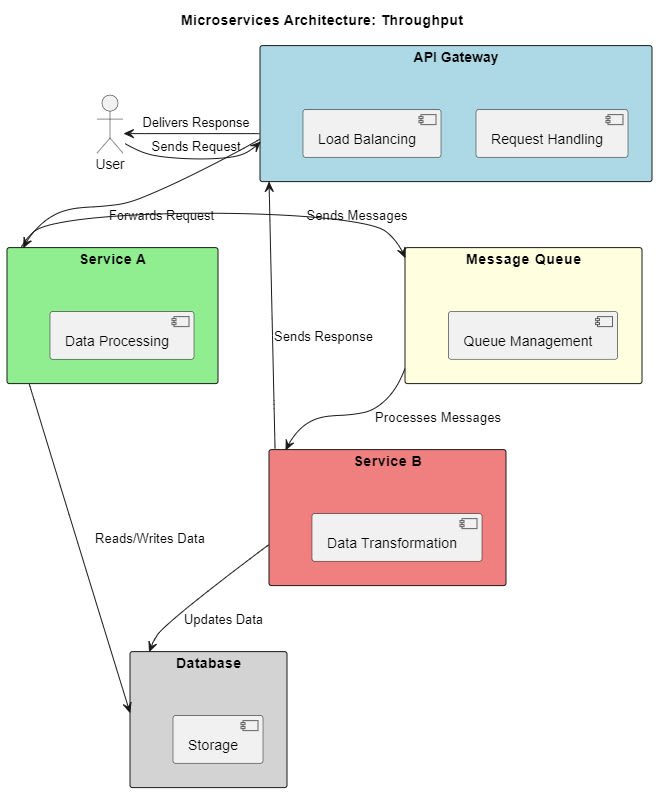
Throughput in microservices refers to the number of operations completed per unit time, measuring the system's capacity and performance. Key metrics include Requests Per Second (RPS), Transactions Per Second (TPS), and Messages Per Second (MPS). Factors like system capacity, network latency, and load balancing influence throughput. Common issues include bottlenecks and latency. Improving throughput involves service optimization, increasing resource allocation, and adding caching strategies. Database performance also impacts throughput significantly, with indexing, query performance, and contention being critical factors.

4m read timeFrom itnext.io
Post cover image
Table of contents
Throughput in MicroservicesIntroductionMeasurement UnitsElements Influencing ThroughputCommon Issues that can arise due to ThroughputHow to Improve Throughput?Database performance issues impact in ThroughputInnovative Idea to Improve Throughput in FutureConclusion

Sort: