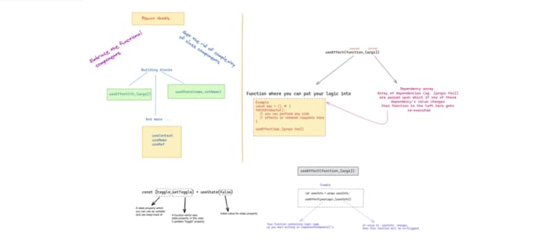
React Hooks are functions that let you “hook into” React state and lifecycle features from function components. Hooks don’t work inside classes, they let you use React without classes. We will cover how to use useState , useEffect() and more techniques to simulate the experience you were having in class component era.

5m read timeFrom meetzaveri.medium.com
Post cover image

Sort: