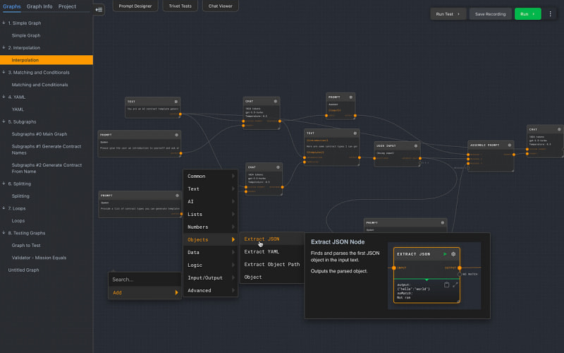
Rivet is a no code to low code prompt chaining GUI which is focussed on building complex flows, which can split (run processes in parallel) and converge again. Data handling and transformation plays a big part in the Rivest UI, together with vector stores and KNN.

3m read timeFrom cobusgreyling.medium.com
Post cover image
Table of contents
Rivet is suited for building complex agents with LLM Prompts, and it was Open Sourced recently.Considering the current LLM tooling landscape …Back to Rivet…SplitJoiningTrivetHumanFirst — Design, test and launch custom NLU and promptsGet an email whenever Cobus Greyling publishes.First AI Agent | Rivet
2 Comments

Sort: