RAG-Powered Copilot Saves Uber 13,000 Engineering Hours

This title could be clearer and more informative.Try out Clickbait Shieldfor free (5 uses left this month).

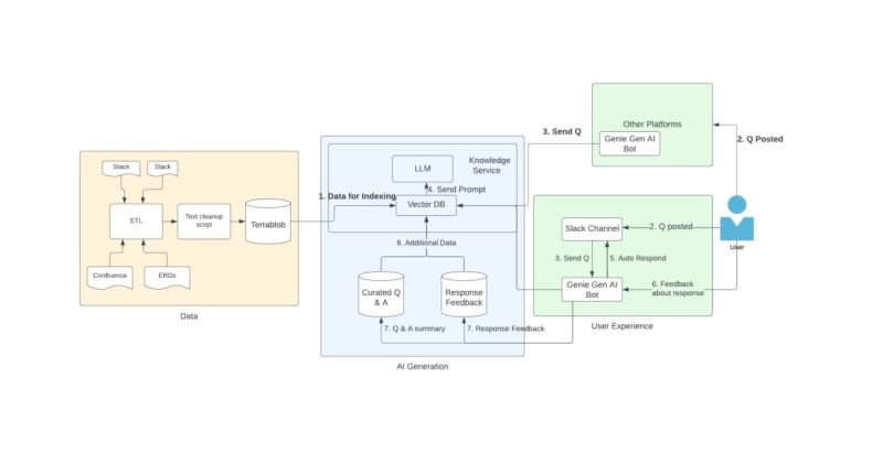
Uber's AI-powered on-call copilot, Genie, has saved 13,000 engineering hours by answering over 70,000 questions across 154 Slack channels. Powered by Retrieval-Augmented Generation (RAG), Genie enhances incident response efficiency by leveraging existing knowledge sources. It avoids data-sensitive issues by using pre-approved sources and relies on user feedback to continuously refine its performance.

3m read timeFrom infoq.com
Post cover image

Sort: