ai
Navod Peiris
@navodpeiris
•
Feb 15, 2025
40
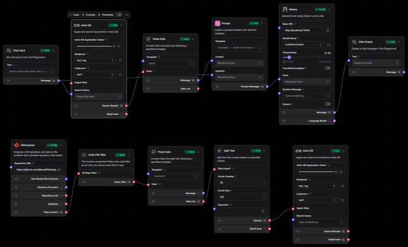
RAG GitHub repos with Langflow
1 Upvote
Comment
Bookmark
Copy
Sort:
Oldest first
Share your thoughts
Post
Share your thoughts
Post