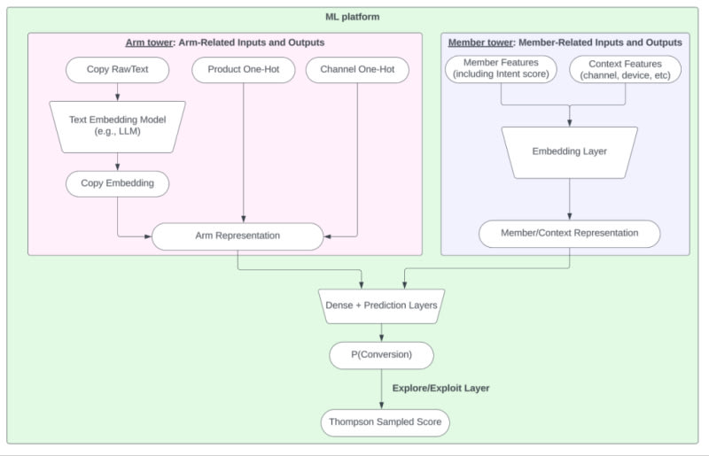
LinkedIn Premium offers four products with distinct features and pricing to help professionals, job seekers, and small businesses stand out and gain insights for career development or business growth. Matching the ideal offering to each member is achieved through a unified machine learning platform that recommends the right product, creative, and channel based on member feedback and value proposition.

4m read timeFrom linkedin.com
Post cover image
Table of contents
System design

Sort: