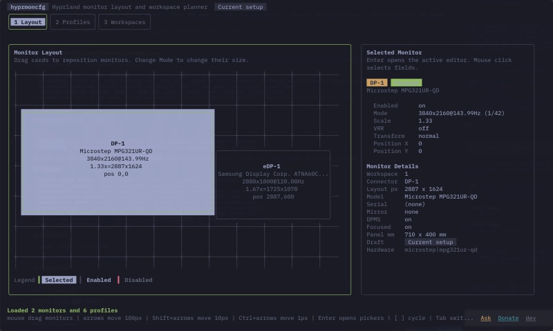
hyprmoncfg is a zero-dependency TUI tool for managing monitor configurations in Hyprland, built with Go. It features a spatial drag-and-drop canvas editor that works over SSH, safe apply with automatic 10-second revert, workspace planning with three assignment strategies, source-chain verification to ensure Hyprland actually reads the config file, and a hotplug daemon for automatic profile switching. Profiles are stored as JSON for easy dotfiles integration. Compared to alternatives like Monique, kanshi, and nwg-displays, it combines the full feature set while requiring no runtime dependencies beyond Hyprland itself.

•5m read time•From paolino.me
Post cover image
Table of contents
A real spatial editor, in your terminalSafe apply with automatic revertWorkspace planningSource-chain verificationDotfiles integrationOne runtime dependency: HyprlandHow it comparesTry it
1 Comment

Sort: