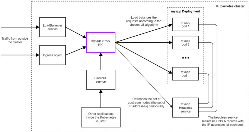
This post discusses the use of Envoy as a load balancer in Kubernetes. It explores the advantages of Envoy, such as its high performance, low resource footprint, and support for dynamic configuration. The post also provides a step-by-step guide for deploying Envoy as a load balancer in front of a service running in Kubernetes.

10m read time From blog.markvincze.com
Post cover image
Table of contents
1. Create the headless service for our application2. Create the Envoy image(3. Optional: make the Envoy image parameterizable)4. Create the Envoy deploymentTroubleshooting and MonitoringA word on the load balancing algorithmsSummary

Sort: