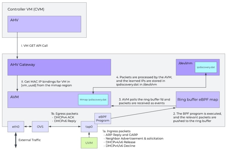
Nutanix AHV uses eBPF ring buffers to achieve accurate, real-time vNIC-to-IP mapping on its hypervisor. Rather than parsing packets in the kernel (which strains verifier limits and consumes kernel memory), AHV's eBPF programs act purely as filters—forwarding only relevant ARP, DHCP, NDP, and DHCPv6 packets to a userspace process (AVM) via BPF_MAP_TYPE_RINGBUF. The userspace component handles all parsing, validation, and storage in a binary file. This split architecture delivers lower kernel complexity, easier iteration, unified IPv4/IPv6 support, and live-migration safety by persisting learned IPs in VM XML during migration.

5m read timeFrom nutanix.com
Post cover image

Sort: