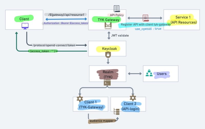
How to use Tyk Gateway(Open Source) to protect a Node.js API. Tyk will block requests unless they are accompanied by either an ID token provided by Keycloak or a validly signed key. If you are new to the Tyk gateway and wish to understand the basic features of the gateway, please see the link below.

7m read timeFrom javascript.plainenglish.io
Post cover image
Table of contents
How to use Tyk Gateway(Open Source) to protect a Node.js API, denying access to it without an OIDC token from a Keycloak instance.Get Started with Tyk API Gateway on Your Local MachineGitHub - santoshshinde2012/tyk-keycloak-demo: Basic demoto integrate tyk gateway open source with…GitHub - santoshshinde2012/node-boilerplate: Node Typescript Boilerplate for Microservices…Skeleton for Node.js Apps Written in TypeScriptIntroduction to Building an Effective Identity and Access Management Architecture with KeycloakIntegrate with OIDC

Sort: