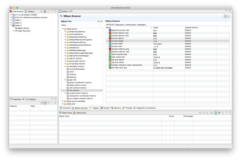
Apache Kafka 2.8 introduced KRaft mode (KIP-500) as an early access feature, replacing ZooKeeper with a self-managed Raft-based metadata quorum. This hands-on exploration covers setting up a ZooKeeper-less Kafka cluster using Docker Compose and a modified Debezium container image, examining the new internal metadata topic, using new tools like kafka-metadata-shell.sh and kafka-cluster.sh, and testing node failure/recovery behavior. Key benefits include simplified operations, better scalability, and single-process startup. However, rough edges remain: high CPU spikes after node restarts, unclear log messaging during quorum loss, and missing features like transactions and partition reassignment mean it's not yet production-ready.

11m read timeFrom morling.dev
Post cover image

Sort: