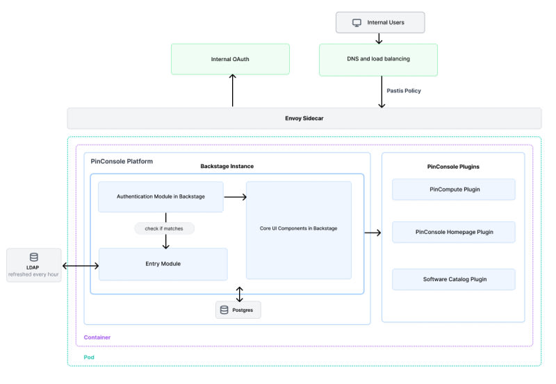
Pinterest built PinConsole, an internal developer platform based on Backstage, to address tool fragmentation and cognitive overhead affecting their 700+ engineers. The platform unifies over 20 disparate tools into a single interface, integrating with GitHub, Jira, PagerDuty, and their custom Kubernetes platform. Key features

15m read time From medium.com
Post cover image
Table of contents
Developer Experience at Pinterest: The Journey to PinConsoleThe Strategic Case for Internal Developer PlatformsThe Developer Experience Challenge: Understanding the ProblemEvaluating Solutions: The Platform vs. Tools DecisionWhy Backstage for Our IDP FoundationPinConsole Architecture: Building Beyond Basic BackstageThe PinCompute Plugin: A Case Study in Platform IntegrationHomepage Widgets: Personalizing the Platform ExperiencePerformance and Scalability: Platform Engineering ConsiderationsAdoption and Results: Measuring Platform SuccessLessons Learned: Building Effective IDPsLooking Ahead: The PinConsole Platform RoadmapConclusion: The Strategic Value of IDPsAcknowledgements

Sort: