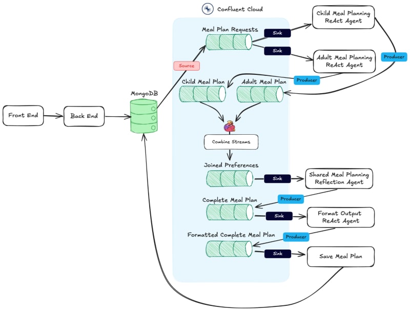
Learn how to build an event-driven, multi-agent AI architecture to simplify meal planning. Using tools like Kafka, Flink, LangChain, and Claude, the system coordinates multiple AI agents—each with specialized tasks like planning child-friendly or adult meals—into a cohesive meal plan. The approach ensures real-time responsiveness, adaptability, and fault tolerance, making complex daily tasks more manageable.

11m read timeFrom confluent.io
Post cover image
Table of contents
Why Event-Driven Multi-Agents?Designing an Event-Driven Multi-Agent Meal PlannerDesigning the User InterfaceCreating the Multi-Agent WorkflowCreating a Meal Plan for Children and AdultsCreating a Shared Meal PlanFormatting the OutputThings to Note on the ImplementationFrom Dinner Chaos to AI Harmony

Sort: