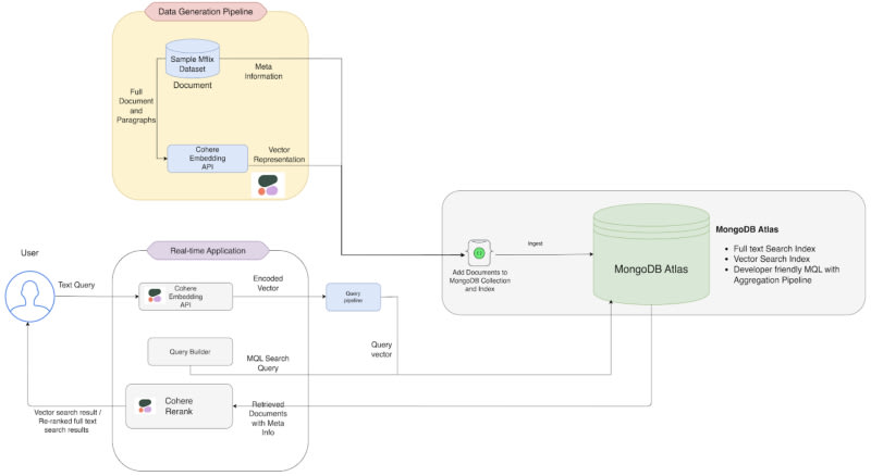
Cohere integrates with MongoDB Atlas Vector Search to build a state-of-the-art semantic search system. Their models offer the best performance-cost tradeoff for mission-critical AI workloads and can be deployed in production at scale. Developers can use Cohere embeddings and rerank modules with MongoDB Atlas to improve search accuracy and quality of keyword and vector search results.

4m read timeFrom mongodb.com
Post cover image
Table of contents
A new approach to vector embeddingsWhy MongoDB Atlas and Cohere?What's next?

Sort: